Version: Unity 6.3 LTS (6000.3)
Language : English
Create shadows with Shadow Caster 2D in URP
Light a VFX Graph asset with 2D lights in URP

Create 2D lit shader with Shader Graph

Create a shaderA program that runs on the GPU. More info
See in Glossary
graph that enables 2D sprites to react to lighting, and provides support for lighting features like normal mapping and spriteA 2D graphic objects. If you are used to working in 3D, Sprites are essentially just standard textures but there are special techniques for combining and managing sprite textures for efficiency and convenience during development. More info
See in Glossary
masking. Without this shader, light sources do not affect sprites.

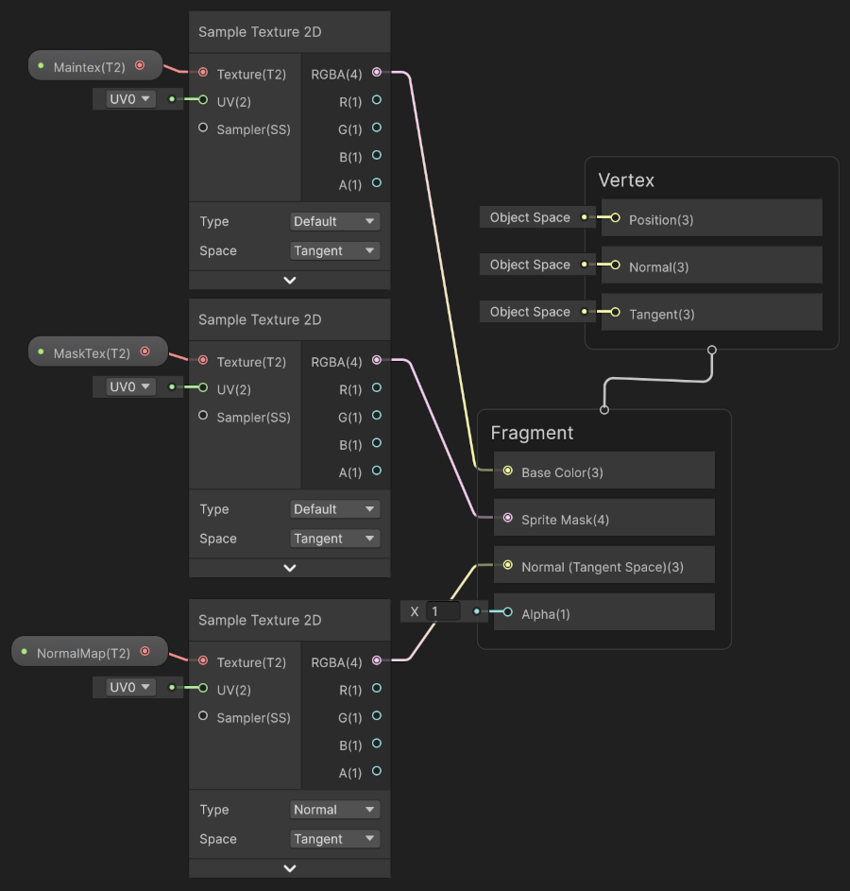
To create and set up a 2D sprite lit shader graph, follow these steps:

  1. In the Assets menu, go to Create > Shader Graph > URP > Sprite Lit Shader Graph.

  2. Open the newly created shader graph asset.

  3. Add three Sample Texture 2D nodes to the shader graph.

  4. Set the Type of one of the new nodes to Normal.

  5. Connect the nodes’ RGBA outputs to the following Fragment context input slots:

    • First Default type node: Base Color.
    • Second Default type node: Sprite MaskA texture which defines which areas of an underlying image to reveal or hide. More info
      See in Glossary
      .
    • Normal type node: Normal (Tangent Space).
  6. Create three Texture 2D properties by selecting the + on the Blackboard, then choosing Texture 2D:

    • Main Texture MainTex: Defines the base color and transparency (alpha) of the sprite.
    • Mask Texture MaskTex: Determines areas of the sprite that should be visible or hidden using a custom mask.
    • Normal MapA type of Bump Map texture that allows you to add surface detail such as bumps, grooves, and scratches to a model which catch the light as if they are represented by real geometry.
      See in Glossary
      NormalMap: Adds surface details by simulating bumps and grooves, enhancing lighting effects on the sprite.
  7. Drag each property into the shader graph workspace and connect them to the Texture input slots in the corresponding Sample Texture 2D nodes.

  8. Drag the NormalMap property into the shader graph workspace and attach it to the Texture input slot of the Normal type Sample Texture 2D node.

  9. Select Save Asset to save the shader.

    A shader graph that enables 2D sprites to react to lighting
    A shader graph that enables 2D sprites to react to lighting

You can now apply the shader graph to a material and use it on sprites in a sceneA Scene contains the environments and menus of your game. Think of each unique Scene file as a unique level. In each Scene, you place your environments, obstacles, and decorations, essentially designing and building your game in pieces. More info
See in Glossary
, allowing sprites to interact with 2D lights.

Additional resources

Create shadows with Shadow Caster 2D in URP
Light a VFX Graph asset with 2D lights in URP